Entwicklung eines Modells eines automatisierten Sortier- und palletiersystems
Industrierobotik
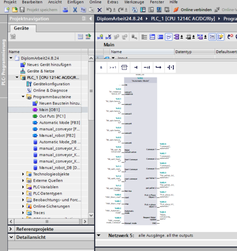
Das Ziel des Projekts war die Entwicklung eines Prototyps für ein automatisiertes Sortier- und Palettier System, dass die Leistungsfähigkeit und Effizienz solcher Systeme demonstriert. Im Fokus stand die Integration des ASTORINO-Robotersystems und die Implementierung von Siemens SPS- und HMI-Komponenten zur Steuerung des Prozesses. Drei Förderbänder wurden eingesetzt, um Objekte und Paletten zu transportieren, während verschiedene Sensoren die gesamte Anlage überwachten.
Zielsetzung:
Das Hauptziel war die Entwicklung eines Systems, das zwei unterschiedliche Objekttypen erkennt, sortiert und palettiert. Eine einwandfreie Kommunikation zwischen dem Roboter und der SPS war dabei essenziell. Die Programmierung des SPS und des Roboters war ebenfalls Teil der Aufgabe.
Herausforderungen:
Eine der größten Herausforderungen war die Entwicklung eines Roboterprogramms, das parallele Abläufe ohne Multithreading ermöglicht. Dies wurde durch das Konzept der Pseudo-Parallelität gelöst, bei dem zyklische Programmabläufe simuliert werden.
In der ersten Lösungsvariante wurde der Roboter mithilfe der Pseudo-Parallelität betrieben, während in der zweiten Variante das Programm sequenziell ablief.
Lösungen und Ergebnisse:
Trotz geringer Vorkenntnisse in der Roboter- und SPS-Programmierung wurde das System erfolgreich umgesetzt. In der ersten Lösung (Parallelablauf) sortiert und palettiert der Roboter ohne eine festgelegte Anzahl an Objekten. In der zweiten Lösung (sequenzieller Ablauf) sortiert und palettiert der Roboter mit einer festen Anzahl beider Objekttypen.
Die modulare Struktur des SPS-Programms ermöglichte eine einfache Anpassung und schnelle Änderungen. Der Einsatz von 3D-Drucktechnik trug zu einer kostengünstigen und flexiblen Lösung für mechanische Komponenten bei, wie z.B. Halterungen für Sensoren.
Die Validierung der zweiten Lösung mit dem sequenziellen Ablauf wurde innerhalb einer Woche erfolgreich abgeschlossen. Die Validierung der ersten Lösung (Parallelablauf) konnte erst eine Woche vor der Präsentation fertiggestellt werden. Für die Diplomarbeit wurde jedoch die zweite Variante als offizielle Lösung gewählt.
Beide Varianten bewiesen in mehreren Tests eine Zuverlässigkeit von 99,9 % bei der Erkennung, Sortierung und Palettierung der Objekte. Der Projekterfolg beruhte auf einer flexiblen Anpassung an technische Herausforderungen und der engen Zusammenarbeit der Projektbeteiligten.
Bei Fragen und weiteren Informationen können Sie mich gerne kontaktieren.
Tenzin Lekdhen Ngöna









